In và Lưu Danh Sách Thư Mục Dễ Dàng với Directory List & Print
Directory List & Print 2.11.11.1 là một công cụ miễn phí, hỗ trợ việc tạo và quản lý danh sách thư mục một cách thuận tiện. Phần mềm cho phép bạn tạo ra các danh sách có khả năng tùy biến cao, lưu trữ dưới dạng file và in ấn khi cần thiết.
Cần lưu ý rằng, Directory List & Print cung cấp cả phiên bản miễn phí và phiên bản Pro. Một số tính năng nâng cao chỉ có sẵn trong phiên bản Pro với mức giá 20 USD. Tuy nhiên, phiên bản miễn phí vẫn đáp ứng tốt nhu cầu cơ bản của việc tạo danh sách thư mục để in hoặc lưu trữ.
Chương Trình Di Động, Không Cần Cài Đặt
Directory List & Print là một chương trình di động, nghĩa là bạn không cần phải trải qua quá trình cài đặt phức tạp. Chỉ cần giải nén file zip đã tải về là có thể sử dụng ngay lập tức.

Một tính năng hữu ích của Directory List & Print là khả năng tích hợp vào menu ngữ cảnh của trình Explorer. Điều này giúp bạn tạo danh sách cho một thư mục cụ thể một cách nhanh chóng, ngay từ giao diện Explorer.
Để kích hoạt tính năng này, bạn cần chạy chương trình với quyền quản trị viên. Hãy nhấp chuột phải vào file .exe và chọn Run as administrator từ menu hiện ra.

Trong chương trình, chọn Add to Directory Context Menu từ menu Setup.

Một thông báo sẽ xác nhận rằng tùy chọn đã được thêm vào menu ngữ cảnh.

Để tạo danh sách cho một thư mục, bạn chỉ cần nhấp chuột phải vào thư mục đó trong Windows Explorer và chọn Open in Directory List + Print.

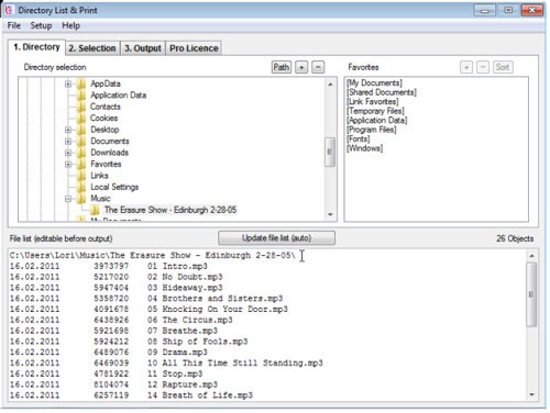
Chương trình sẽ mở ra, hiển thị danh sách các thư mục được chọn trong hộp văn bản phía dưới. Danh sách này luôn hiển thị, bất kể tab nào đang hoạt động ở phía trên cùng của cửa sổ.
Các tab thư mục cho phép bạn chọn thư mục và thiết lập các tùy chọn yêu thích, hoặc những thư mục mà bạn thường xuyên sử dụng để tạo danh sách. Một số thư mục hệ thống phổ biến đã được thêm vào mục Favorites để truy cập dễ dàng.

Tùy Chỉnh Danh Sách
Tab Selection cho phép bạn tùy chỉnh thông tin hiển thị trong danh sách thư mục, bao gồm ngày, giờ và kích thước file.

Tab Output cung cấp các tùy chọn để gửi danh sách thư mục đến máy in hoặc sao chép vào clipboard để dán vào các trình soạn thảo văn bản khác. Bạn cũng có thể mở danh sách trực tiếp trong Word hoặc Excel.

Ví dụ, đây là một danh sách thư mục các tập tin mp3 được hiển thị trong Excel, với các cột tự động được đặt vào các cột trong bảng tính.

Chúng tôi cũng đã sao chép danh sách này vào clipboard và dán vào Notepad, nơi các cột được phân chia đều nhau như một bảng.

Tạo Phím Tắt và Sử Dụng Ổ Đĩa Mạng
Do Directory List & Print không được cài đặt, nên sẽ không có phím tắt trên máy tính để bàn. Bạn có thể tạo phím tắt bằng cách sử dụng các phương pháp chuẩn của Windows, hoặc thêm phím tắt lên desktop từ bên trong chương trình bằng cách chọn Add Program Shortcut từ menu Setup.

Nếu bạn muốn tạo danh sách thư mục trên ổ đĩa mạng, hãy sử dụng các tùy chọn Network Drive trên menu Setup trong Directory List & Print. Bạn cũng có thể kéo và thả một thư mục từ Windows Explorer vào cửa sổ chương trình để tạo danh sách nhanh chóng.
Xem thêm: Directory List & Print: In hoặc lưu danh sách thư mục .





















