Prime: Giải pháp toàn diện cho quản lý và trực quan hóa mạng
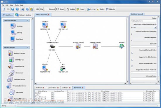
Prime là một công cụ mạnh mẽ, hỗ trợ người dùng trong việc lập kế hoạch, xây dựng sơ đồ và quản lý toàn bộ hệ thống mạng. Khả năng đặt vị trí, di chuyển và điều khiển các thành phần mạng như máy tính, máy chủ và các thiết bị kết nối khác được tích hợp đầy đủ.
Để đảm bảo phần mềm hoạt động ổn định, yêu cầu hệ thống phải được cài đặt Java phiên bản 6 trở lên.

Những tính năng nổi bật của Prime
- Khả năng tạo sơ đồ mạng một cách trực quan và dễ dàng.
- Cho phép điều chỉnh và cấu hình các thiết bị phần cứng trong mạng.
- Hỗ trợ xây dựng bản đồ chi tiết cho các thiết bị kết nối mạng.
- Cung cấp tùy chọn xuất sơ đồ mạng dưới dạng file ảnh để chia sẻ và lưu trữ.
- Người dùng có thể tùy biến hình ảnh đại diện cho từng thiết bị trên bản đồ mạng.
- Cho phép tùy chỉnh các quy tắc hoạt động trong mạng.
Với những tính năng ưu việt, Prime là lựa chọn lý tưởng cho các chuyên gia quản lý mạng và những ai mong muốn có một công cụ trực quan hóa mạng hiệu quả.
Xem thêm: Prime - Định nghĩa, ý nghĩa và cách sử dụng .





















